Qué es Empweb?
From Empweb
Empweb es un sistema de circulación para bibliotecas con las siguientes características destacables:
- Multiplataforma (basado en Java)
- Multilenguaje
- Arquitectura abierta y extensible, basada en Web Services
- Protocolos y estándares abiertos y documentados
- Bases de datos
- Puede trabajar con bases de datos Isis (versiones DOS/Windows y Linux 32 bits)
- Manejo de múltiples bases de objetos y usuarios
- Las bases pueden ser locales o remotas
- Interfaz de usuario
- Basada en tecnologías web (xhtml/css, xml)
- Corre en un simple navegador (inclusive consola de texto)
- Localizable, lo cual permite traducirla fácilmente a múltiples idiomas
- Presentaciones configurables
- Manejo de permisos de operador para distintos tipos de funcionalidad
- Motor del Empweb
- Políticas, perfiles, calendarios, límites, totalmente configurables
- Basado en reglas parametrizables (transaction pipelines)
- Nuevas reglas pueden ser programadas y extendidas para manejar cualquier situación
- Las reglas también pueden ser programadas en lenguajes de scripting (como Groovy) desde la interfaz de administración
- Nuevos pipelines pueden ser creados para
- crear nuevos tipos de transacciones
- crear nuevas estadísticas
- ofrecer servicios a sistemas externos (web services)
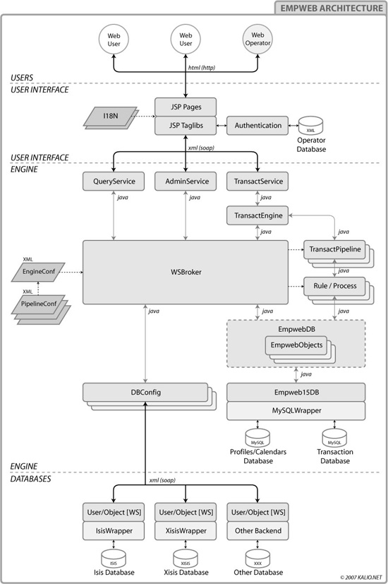
El siguiente diagrama muestra la arquitectura de Empweb:

![[Main Page]](./que_es_empweb_files/logo_kalio_solo_50x50_transp.png)